Windows 10: Automation by Task Scheduler how to trigger by System Startup for auto-login As-Is, it is...

Discus and support Automation by Task Scheduler how to trigger by System Startup for auto-login As-Is, it is... in Windows 10 Software and Apps to solve the problem; When Mom prefer auto-login, how to automate Word to run upon System Startup? Task did not trigger even though Mom is automatically login after Startup... Discussion in 'Windows 10 Software and Apps' started by Sunny PA Wong, Feb 18, 2023.

  1. Automation by Task Scheduler how to trigger by System Startup for auto-login As-Is, it is...


    When Mom prefer auto-login, how to automate Word to run upon System Startup? Task did not trigger even though Mom is automatically login after Startup of Computer.Microsoft Windows 11 Home Version 22H2 10.0.22621 Build 22621 Task Category Launch condition not met, user not logged-on This XML file does not appear to have any style information associated with it. The document tree is shown below.<Task xmlns="http://schemas.microsoft.com/windows/2004/02/mit/task" version="1.4"&g

    :)
     
    Sunny PA Wong, Feb 18, 2023
    #1

  2. Task Scheduler: task gets triggered by event but does not start

    I know a thing or two about the Task Scheduer but so far I am unable to wrap my mind around your problem. Here is why:

    • I do not recognise the screen snapshot your posted. What is it?
    • What event is supposed to trigger the scheduled task?
    • What is the scheduled task supposed to run?
    • You write "there is the initial event 108 showing the event getting triggered". How can an event trigger another event?
    • Do time-triggered tasks work reliably?
     
    Frederik Long, Feb 18, 2023
    #2
  3. How to setup Windows Vista/7 Task Scheduling at Login

    I quickly put this png together to explain how to setup a Task Schedule for GPU-Z to launch it at user logon with full UAC priviledges while also minimizing to system tray at the same. I've also added a second trigger for the stupid (like me *Big Grin Automation by Task Scheduler how to trigger by System Startup for auto-login As-Is, it is... :D), who always accidentally close the app instead of minimizing it.

    For restart on change Process to function correctly the following must be done:

    Restart if Task Fails must be enabled
    If the task is already running DO NOT Start a New Instance
    Add a New Trigger after the Main Trigger (lower priority) with the condition "When the task is created or modified"

    The PNG below gives all the details to setting the Task Scheduling up.

    To Launch Task Scheduler go to Start -> Admin Tools -> Task Scheduler
    or run taskschd.msc /s from search box. Then just Create a Task and fill in the details.

    Alternatively I've included an Exported Task which can be imported with the Import Task option. Unzip the file, and Import the XML then change the paths/usernames to suit your system. Either way take similar amounts of time. I included the exported task to help if necessary but it's best to create a new task when possible.



    Automation by Task Scheduler how to trigger by System Startup for auto-login As-Is, it is... [​IMG]



    This method will bypass the UAC prompts at login, and because tasks are always sent to the system tray on Run this works around no sys tray support too *Wink Automation by Task Scheduler how to trigger by System Startup for auto-login As-Is, it is... ;) W1zzard loves when things are fixed without him having to fix them *Big Grin Automation by Task Scheduler how to trigger by System Startup for auto-login As-Is, it is... :D
     
    mikeyakame, Feb 18, 2023
    #3
  4. Wim Spaak Win User

    Automation by Task Scheduler how to trigger by System Startup for auto-login As-Is, it is...

    Windows Task Scheduler does not trigger a task, after a PC-restart during the day

    Hi Jarius,



    Thank you for your reply.

    • On October 25, 2016, I checked the Windows Task Scheduler settings, according to your advice.
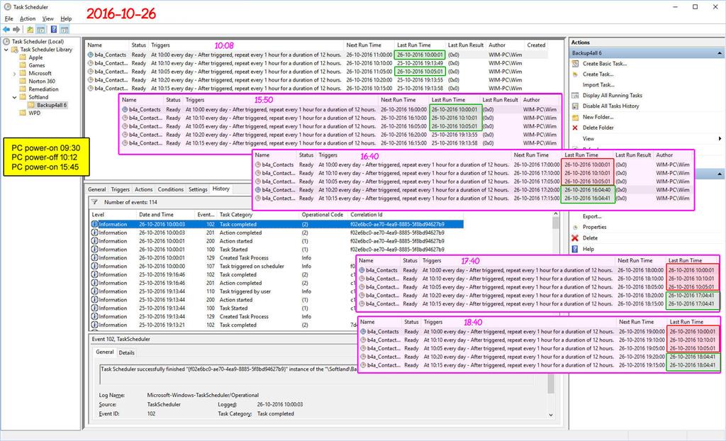
    • The next morning I powered-on my PC at 09:30 and made a screendump of the Task Scheduler at 10:08.

      At that time 2 of my 5 scheduled backup task were triggered conform schedule and the according backups were carried out correctly (see the green framed surfaces in the 10:08 window below)
    • I powered-off my PC at 10:12 and powered it on again at 15:45.


    Automation by Task Scheduler how to trigger by System Startup for auto-login As-Is, it is... ec2f4458-2467-4cd3-b485-49a57dde937b.jpg


    • At 15:50 I made a sreendump of the Task Scheduler window, where was indicated that 3 backup tasks were carried out correctly in the past at about 10:00 (see the green framed surfaces in the 15:50 window in the picture above).
    • At 16:40 I made a screendump again. Now the backup task that were triggered after the first power-on at about 10:00, now were not triggered anymore (the red framed surfaces in the 16:40 window) and the backup task that were not triggered during the first
      power-on, were now triggered correctly at about 16:00 (the green framed surfaces in the 16:40 window).
    • I also made screendumps again at 17:40 and 18:40. In both cases the backup tasks triggered during the first power-on at 9:30 were not triggered anymore and the backup tasks that were not triggered during the first power-on were correctly triggered with
      the scheduled 1 hour interval.


    My conclusion:

    • If my PC is powered-on before the first scheduled backup task, all backup job triggers are carried out conform schedule.
    • After a PC restart the previously triggered backup task are not triggered anymore during the rest of the day.
    • Only backup tasks that were not triggered before the PC restart, are triggered correctly after the PC restart.
    • A manual run of a backup task always result in a correct backup task trigger.


    This must be a bug in the Windows Task Scheduler.



    I hope you will find a solution for this problem.



    Best regards, Wim
     
    Wim Spaak, Feb 18, 2023
    #4
Thema:

Automation by Task Scheduler how to trigger by System Startup for auto-login As-Is, it is...

Loading...
  1. Automation by Task Scheduler how to trigger by System Startup for auto-login As-Is, it is... - Similar Threads - Automation Task Scheduler

  2. Task Scheduler is not triggering

    in Windows 10 Gaming
    Task Scheduler is not triggering: As usual having problems with sheduled tasks.- The task is running on Windows 11- it runs with higher privileges. Admin user with password- it should triggers every minute. The "next run time" is correct but it doesn't trigger. The history is enabled but doesn't giving any...
  3. Task Scheduler is not triggering

    in Windows 10 Software and Apps
    Task Scheduler is not triggering: As usual having problems with sheduled tasks.- The task is running on Windows 11- it runs with higher privileges. Admin user with password- it should triggers every minute. The "next run time" is correct but it doesn't trigger. The history is enabled but doesn't giving any...
  4. Task Scheduler Trigger not working.

    in Windows 10 Gaming
    Task Scheduler Trigger not working.: I am scheduling some jobs to get the reports from Citrix using PowerShell command. In Task scheduler server we have all required PowerShell Module Task run when I execute manually without any issue. When I set time in trigger it wont execute and not history available for...
  5. Task Scheduler Trigger not working.

    in Windows 10 Software and Apps
    Task Scheduler Trigger not working.: I am scheduling some jobs to get the reports from Citrix using PowerShell command. In Task scheduler server we have all required PowerShell Module Task run when I execute manually without any issue. When I set time in trigger it wont execute and not history available for...
  6. Automation by Task Scheduler how to trigger by System Startup for auto-login As-Is, it is...

    in Windows 10 Gaming
    Automation by Task Scheduler how to trigger by System Startup for auto-login As-Is, it is...: When Mom prefer auto-login, how to automate Word to run upon System Startup? Task did not trigger even though Mom is automatically login after Startup of Computer.Microsoft Windows 11 Home Version 22H2 10.0.22621 Build 22621 Task Category Launch condition not met, user not...
  7. task scheduler trigger time

    in Windows 10 Gaming
    task scheduler trigger time: the trigger time cannot be set with a PM. I use 12 hour time format and want a task to run at 7pm and there is no way to add pm or use 24 hour formatAny ideas would be appreciated...
  8. task scheduler trigger time

    in Windows 10 Software and Apps
    task scheduler trigger time: the trigger time cannot be set with a PM. I use 12 hour time format and want a task to run at 7pm and there is no way to add pm or use 24 hour formatAny ideas would be appreciated...
  9. Task Scheduler Task Not Triggering

    in Windows 10 BSOD Crashes and Debugging
    Task Scheduler Task Not Triggering: hi, any reason any task i create is not triggered at the time i set under one-time triggers? i've already tried a windows fresh install, new user account, dism, sfc, moving file to C: drive, checking to see if task scheduler service is set to automatic, checking and...
  10. Task scheduler screenshot trigger?

    in Windows 10 Ask Insider
    Task scheduler screenshot trigger?: So what event would you use for windows task scheduler if your trying to make it so everytime I take a rectangle screenshot with the snipping tool it automatically saves it to a folder? submitted by /u/Pacman042 [link] [comments]...