Windows 10: Game Elden ring stops responding need help understanding Event viewer log

Discus and support Game Elden ring stops responding need help understanding Event viewer log in Windows 10 Software and Apps to solve the problem; hi my game stopped responding, this has only happened once in 60 hours of playtime, i need help understanding this crash log that caused it to... Discussion in 'Windows 10 Software and Apps' started by Tom Baxter1, May 25, 2024.

  1. Game Elden ring stops responding need help understanding Event viewer log


    hi my game stopped responding, this has only happened once in 60 hours of playtime, i need help understanding this crash log that caused it to crash.Faulting application name: eldenring.exe, version: 2.0.1.0, time stamp: 0x65839fe5Faulting module name: eldenring.exe, version: 2.0.1.0, time stamp: 0x65839fe5Exception code: 0xc0000005Fault offset: 0x0000000000dde53bFaulting process id: 0x0x445CFaulting application start time: 0x0x1DAAC4256147E8DFaulting appl

    :)
     
    Tom Baxter1, May 25, 2024
    #1

  2. A problem caused the program to stop working correctly. when launching Elden ring game

    The following error occurs when i try to run the game elden ring i have verified integrity of game files and also i have latest graphic drivers. The game was running before but i had a hard drive malfunction and when i replaced the harddrive and insatlled the game this error is occuring. I bought the game on steam

    elden ring has stopped working. A problem caused the program to stop working correctly. Windows will close the program and notify you if a solution is available
     
    abhishek yadav1, May 25, 2024
    #2
  3. A problem caused the program to stop working correctly. when launching Elden ring game

    Hi Abhishek. I'm Greg, 10 years awarded Windows MVP, here to help you.

    Try these fixes for the game that are working for others:

    https://frondtech.com/elden-ring-wont-launch-an...

    https://thedroidguy.com/elden-ring-wont-launch-...

    9 Easy Ways to Fix Elden Ring Not Launching on PC

    (Avoid ad links which intrude into editorial copy, especially avoid Restoro, PC Repair Tool and Reimage ads)

    https://www.thewindowsclub.com/elden-ring-not-l...

    (Avoid ad links which intrude into editorial copy, especially avoid Restoro, PC Repair Tool and Reimage ads)

    https://quoramarketing.com/fix-elden-ring-crash...

    Elden Ring Won't Launch? Try these fixes

    (Avoid ad links which intrude into editorial copy, especially avoid Restoro, PC Repair Tool and Reimage ads)



    Feel free to ask back any questions. Based on the results you post back I may have other suggestions if necessary.

    ______________________________________________

    Standard Disclaimer: There are links to non-Microsoft websites. The pages appear to be providing accurate, safe information. Watch out for ads on the sites that may advertise products frequently classified as a PUP (Potentially Unwanted Products). Thoroughly research any product advertised on the sites before you decide to download and install it.
     
    Greg Carmack - Windows MVP 2010-2020, May 25, 2024
    #3
  4. Game Elden ring stops responding need help understanding Event viewer log

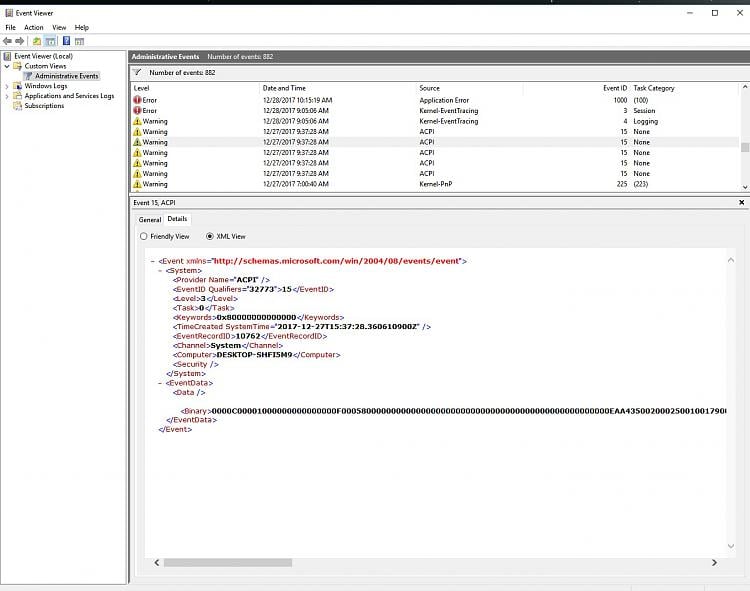
    Help to get Event ID 15 - ACPI to stop logging in Event Viewer

    Not sure if this is the right section, if not please move to the correct one.

    Under the details tab in Event Viewer when a logged event has a GUID that shows up in the registry under HKEYLM > System > CurrentControlSet>Control>WM>Autologger>EventLog-XX I know how to disable the event from logging, but Event ID 15 - ACPI does not have a GUID.

    Does any one know how I can get this to stop logging? From what I have seen on the web only a fix to the motherboard BIOS would fix it and I doubt that this is high on Asus' list of BIOS fixes for the R6E. Everything I have read on the web says that this is meaningless and in the General tab it basically says to ignore it so I would like to get this to stop logging in Event Viewer.


    Game Elden ring stops responding need help understanding Event viewer log 171136d1515243800t-help-get-event-id-15-acpi-stop-logging-event-viewer-event-15-acpi-1.jpg



    Game Elden ring stops responding need help understanding Event viewer log 171137d1515243817t-help-get-event-id-15-acpi-stop-logging-event-viewer-event-15-acpi-2.jpg
     
    idahosurge, May 25, 2024
    #4
Thema:

Game Elden ring stops responding need help understanding Event viewer log

Loading...
  1. Game Elden ring stops responding need help understanding Event viewer log - Similar Threads - Game Elden ring

  2. Game Crashing After 10 Minutes - Need Help Understanding Event Viewer Logs

    in Windows 10 Gaming
    Game Crashing After 10 Minutes - Need Help Understanding Event Viewer Logs: I am currently attempting to play Elden Ring on my PC, but randomly every 10 minutes, the game crashes with no warning. Event Viewer shows the following: Faulting application name: eldenring.exe, version: 2.2.0.0, time stamp: 0x6661ae30 Faulting module name: eldenring.exe,...
  3. Game Crashing After 10 Minutes - Need Help Understanding Event Viewer Logs

    in Windows 10 Software and Apps
    Game Crashing After 10 Minutes - Need Help Understanding Event Viewer Logs: I am currently attempting to play Elden Ring on my PC, but randomly every 10 minutes, the game crashes with no warning. Event Viewer shows the following: Faulting application name: eldenring.exe, version: 2.2.0.0, time stamp: 0x6661ae30 Faulting module name: eldenring.exe,...
  4. Game Elden ring stops responding need help understanding Event viewer log

    in Windows 10 Gaming
    Game Elden ring stops responding need help understanding Event viewer log: hi my game stopped responding, this has only happened once in 60 hours of playtime, i need help understanding this crash log that caused it to crash.Faulting application name: eldenring.exe, version: 2.0.1.0, time stamp: 0x65839fe5Faulting module name: eldenring.exe, version:...
  5. Game Elden ring stops responding need help understanding Event viewer log

    in Windows 10 Gaming
    Game Elden ring stops responding need help understanding Event viewer log: hi my game stopped responding, this has only happened once in 60 hours of playtime, i need help understanding this crash log that caused it to crash.Faulting application name: eldenring.exe, version: 2.0.1.0, time stamp: 0x65839fe5Faulting module name: eldenring.exe, version:...
  6. Game Elden ring stops responding need help understanding Event viewer log

    in Windows 10 Software and Apps
    Game Elden ring stops responding need help understanding Event viewer log: hi my game stopped responding, this has only happened once in 60 hours of playtime, i need help understanding this crash log that caused it to crash.Faulting application name: eldenring.exe, version: 2.0.1.0, time stamp: 0x65839fe5Faulting module name: eldenring.exe, version:...
  7. Understanding event viewer details

    in Windows 10 BSOD Crashes and Debugging
    Understanding event viewer details: Can anyone help me interupt the information? I've looked at a few locations for how to read details of the event viewer with not much luck.Log Name: SystemSource: Microsoft-Windows-Kernel-PowerDate: 5/1/2024 2:50:05 PMEvent ID: 41Task Category:...
  8. Elden Ring and other games crashing

    in Windows 10 Gaming
    Elden Ring and other games crashing: I start Elden ring on PC through steam and once the game starts and I get past the menu screen, or have it running for more than 20 seconds, the game crashes with no error report. I also launch Destiny 2 and crash after playing for 1 hour or sometimes after playing for 30...
  9. Elden Ring and other games crashing

    in Windows 10 Software and Apps
    Elden Ring and other games crashing: I start Elden ring on PC through steam and once the game starts and I get past the menu screen, or have it running for more than 20 seconds, the game crashes with no error report. I also launch Destiny 2 and crash after playing for 1 hour or sometimes after playing for 30...
  10. Understanding the Event Data of Event Viewer logs in XML format

    in AntiVirus, Firewalls and System Security
    Understanding the Event Data of Event Viewer logs in XML format: Hello, I'm trying to understand how to decode the %%-numbers present in some XML event data section. For example, in the eventID 5152, I have <EventData><Data Name='ProcessId'>0</Data><Data Name='Application'>-</Data><Data Name='Direction'>%%14592</Data><Data...