Windows 10: High CPU usage at idle caused by system interrupts on MacBook laptop

Discus and support High CPU usage at idle caused by system interrupts on MacBook laptop in Windows 10 Drivers and Hardware to solve the problem; Hi All, I have an issue with a clean Windows 10 1909 installation running on my MacBook laptop. In Windows Task Manager I see a constant 7-8%... Discussion in 'Windows 10 Drivers and Hardware' started by vernarancs, May 3, 2020.

  1. High CPU usage at idle caused by system interrupts on MacBook laptop


    Hi All,

    I have an issue with a clean Windows 10 1909 installation running on my MacBook laptop.


    In Windows Task Manager I see a constant 7-8% "System interrupts" usage and CPU0 is 100% busy when the machine is idle:


    High CPU usage at idle caused by system interrupts on MacBook laptop [​IMG]



    High CPU usage at idle caused by system interrupts on MacBook laptop ba2ab747-3e49-4efb-894f-d952e8185bcb?upload=true.png



    High CPU usage at idle caused by system interrupts on MacBook laptop c2a0d35e-a4f9-402c-a946-73bbf5b86ff2?upload=true.png


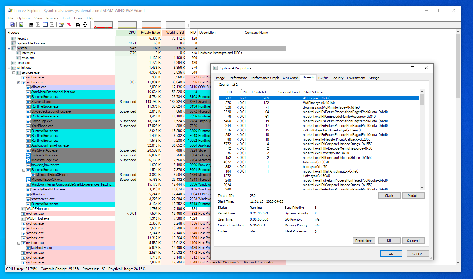
    In Process Explorer I see that ACPI.sys is putting the CPU under load:


    High CPU usage at idle caused by system interrupts on MacBook laptop 4ec62361-8c5b-4d72-b4f5-9486cf282301?upload=true.png

    Hardware:
    MacBook Pro Retina, 15-inch, Mid 2014
    Model: A1398 EMC 2876
    ID: MacBookPro11,2
    CPU: 2.2 GHz Core i7 I7-4770HQ 4 cores, 8 logical processors
    RAM: 16 GB
    Video Card: Intel Iris Pro 5200
    Storage: 256 GB SSD

    Software:
    BIOS Version/Date: 159.0.0.0.0, 2020-02-05
    macOS version: 10.15.4 19E287
    Windows version: Windows 10 Pro 1909 Build 18363, 64 bit, English


    If I put the computer to sleep and wake it, CPU0 goes down to 0%, but after a restart it goes back to 100%.


    Uninstalling the Intel Graphics Driver also fixes the issue, but this is not a permanent solution as I can only use my external monitor with the Intel driver.


    I tried several Intel Drivers, but the issue persists with all of them:
    1. 10.18.10.3345 Oct 31, 2013 this one gets installed with Windows
    2. 10.18.15.4240 Jun 16, 2015 this one gets installed with the Apple Boot Camp Support Software
    3. 20.19.15.4531 Sep 29, 2016 this one gets installed with Windows Update
    4. 20.19.15.5126 Jan 21, 2020 this one is the latest on Intel's website

    Can someone please advise how to get this fixed?


    Thank you!

    :)
     
    vernarancs, May 3, 2020
    #1
  2. jaorg1234 Win User

    High CPU usage when idle - System and System interrupts

    I've been trying to find a solution for a while and decided to ask here for more help. I've noticed that my CPU usage is pretty high when idle, even after a cold reboot of the computer:

    Task Manager View showing "System" and "System interrupts" causing a high CPU load:

    High CPU usage at idle caused by system interrupts on MacBook laptop vcOPv.png


    I've tried to dig deeper and used Processor Explorer to get more information, which, strangely enough, shows that "System interrupts" uses up more % of the CPU than the "System" process:

    Process Explorer showing that "Interrupts" is taking up 20% of the CPU load:

    High CPU usage at idle caused by system interrupts on MacBook laptop PC2cj.png


    Next I've tried to narrow down the causes of the interrupts by using the Windows Performance Recorder and analyze the graph using the Windows Performance Analyzer (can't post the screenshot due to not having enough rep, but it looks like hal.dll is causing the most interrupts, but less than the 20% seen with Process Explorer)

    Any suggestions how to proceed?

    Information about my computer:

    • Windows 10
    • Intel Core i5-4790k
    • AMD R390 GPU
    • 8 GB Ram

    I've updated the GPU and sound drivers and Windows is up to date.
     
    jaorg1234, May 3, 2020
    #2
  3. High Idle CPU Usage System Interrupts

    I know EVERYONE asks "wait, what is this process, how come I'm idling with high CPU usage?!" but I have exhausted all internet solutions I can find here, and I work in IT.

    My server at home is an old Lenovo E32 with an i5 4590S, 12GB of DDR3 1600, an EVGA 500W G3 PSU, a GTX 1060 and a decent bit o storage crammed in (2x3tb drives, 1x8TB
    drive, a 256GB boot SSD and a 1TB game storage SSD.

    It functions as a remote fileserver, Parsec game streaming PC, Plex server and Minecraft server.

    Yet lately when I remote in I have noticed that my overall CPU usage is sitting at about 30%, yet I am doing nothing on the system. I know the 4590S isn't that fast, but I don't know what is going on. The
    only process consuming any CPU usage is System Interrupts, sitting pretty at about 22%. I ran a recommended latency testing tool and it seems like DirectX is the thing causing all the interrupts. Is this normal? I have never seen idle CPU usage like this out
    of a healthy system under no load.

    Thanks!

    Rowan
     
    HellomanUS, May 3, 2020
    #3
  4. High CPU usage at idle caused by system interrupts on MacBook laptop

    System Interrupts Causing High CPU Usage?

    What Is System Interrupts ? And How To Fix High CPU Usage Problem
     
    omarkanash, May 3, 2020
    #4
Thema:

High CPU usage at idle caused by system interrupts on MacBook laptop

Loading...
  1. High CPU usage at idle caused by system interrupts on MacBook laptop - Similar Threads - High CPU usage

  2. High CPU usage from System Interrupts

    in Windows 10 Gaming
    High CPU usage from System Interrupts: I am having continual issue with system interrupts overheating my laptop. This only happen when I close the laptop or put it to sleep. As soon as I open it/wake it, it stops. All of my drivers are up to date and recently updated bios.This started when I upgraded to Windows...
  3. High CPU usage from System Interrupts

    in Windows 10 Software and Apps
    High CPU usage from System Interrupts: I am having continual issue with system interrupts overheating my laptop. This only happen when I close the laptop or put it to sleep. As soon as I open it/wake it, it stops. All of my drivers are up to date and recently updated bios.This started when I upgraded to Windows...
  4. System interrupts cause high cpu use

    in Windows 10 BSOD Crashes and Debugging
    System interrupts cause high cpu use: I have tried everything and nothing works. There is no malware. All have recent drives. There is nothing wrong. System interrups just keeps continuing https://answers.microsoft.com/en-us/windows/forum/all/system-interrupts-cause-high-cpu-use/6237634f-bbb7-4796-8cfd-da0f02578fb4
  5. system interrupts high cpu usage

    in Windows 10 BSOD Crashes and Debugging
    system interrupts high cpu usage: I'm having issued with system interrupts using high cpu usage after playing a game and thr game crash. I have unplug all my external hardware and restarted my computer but the system interrupts is still using high cpu. I havent try shutting down my computer and how long...
  6. System interrupts causing high CPU usage

    in Windows 10 BSOD Crashes and Debugging
    System interrupts causing high CPU usage: Hi guys, First of all the specifications of my laptop Aspire A515-51G-510P and the LatencyMon analysis can be found via the accompanied onedrive https://1drv.ms/u/s!AllRymF9WV9mnRLODDduO9e3p3WP?e=oXWPjd. To start, I'll describe the problem. The issue is most prevalent while...
  7. System Interrupts Causing High CPU Usage?

    in Windows 10 BSOD Crashes and Debugging
    System Interrupts Causing High CPU Usage?: What Is System Interrupts ? And How To Fix High CPU Usage Problem https://answers.microsoft.com/en-us/windows/forum/all/system-interrupts-causing-high-cpu-usage/7991da6c-e11f-407f-8612-c69440e37093
  8. High Idle CPU Usage System Interrupts

    in Windows 10 BSOD Crashes and Debugging
    High Idle CPU Usage System Interrupts: I know EVERYONE asks "wait, what is this process, how come I'm idling with high CPU usage?!" but I have exhausted all internet solutions I can find here, and I work in IT. My server at home is an old Lenovo E32 with an i5 4590S, 12GB of DDR3 1600, an EVGA 500W G3 PSU, a GTX...
  9. High CPU usage by "System interrupts"

    in Windows 10 BSOD Crashes and Debugging
    High CPU usage by "System interrupts": I have DELL INSPIRON 15 5570 i7 8th generation, OS is installed in 128GB SSD drive. My CPU usage is very high. I opened task manager to see which process is using more CPU and found that " System interrupts" is using more that 80% of my CPU , thus slowing the system. I have...
  10. System interrupts high cpu usage

    in Windows 10 Performance & Maintenance
    System interrupts high cpu usage: Recently System interrupts have been using cpu up to 100% and I have tried a lot of what's on the web such as: checking for disk errors, get latest windows update, checking for system files corruption, updating drivers and BIOS, scanning for viruses, restoring power plan to...