Windows 10: how to show context menu items only when holding shift

Discus and support how to show context menu items only when holding shift in Windows 10 Software and Apps to solve the problem; i have some context menu items that i dont want to remove only show them when i hold shift.i leanred that i can do this by setting the registry at key... Discussion in 'Windows 10 Software and Apps' started by hasan ibrahim1, Jun 13, 2024.

  1. how to show context menu items only when holding shift


    i have some context menu items that i dont want to remove only show them when i hold shift.i leanred that i can do this by setting the registry at key `HKEY_CLASSES_ROOT\[file extension]\shell\[item name]\Extended` to "".it worked but when i try it on `HKEY_CLASSES_ROOT\[file extension]\shellex\ContextMenuHandlers\[item name]\Extended` it didnt work.sys info:Edition Windows 11 Home Version 23H2 OS build 22631.3593 Experience Windows Feature Experience Pack 1000.22700.1003.0 Device name DESKTOP-MKJ2UT4 Processor IntelR CoreTM i7-7700HQ CPU @ 2.80GHz 2.80 GHz Installed RAM 32.0 GB 31.9 G

    :)
     
    hasan ibrahim1, Jun 13, 2024
    #1
  2. dalchina Win User

    Modify Title of Context Menu Item

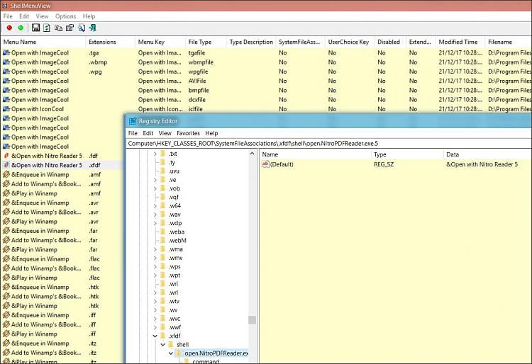
    This is curiously difficult. No one utility seems to offer a complete list of context menu entries as far as I know.

    For example, using Shellmenuview, you can access the relevant entry in Regedit. For some it appears to offer the ability to change that text:

    how to show context menu items only when holding shift 190486d1527528802t-modify-title-context-menu-item-1.jpg

    That's an installed program.

    For others, it doesn't.

    how to show context menu items only when holding shift 190487d1527528910t-modify-title-context-menu-item-2.jpg

    (That's a default Windows program....).

    Note too the text appears in multiple places where the program is associated with multiple extensions.

    The venerable ContextMenuEdit allows you to edit the text, but again, this is non-trivial- consider here the extension list supported by vlc player, undifferentiated in the left column:

    how to show context menu items only when holding shift 190489d1527529265t-modify-title-context-menu-item-1.jpg


    To be consistent, each one would have to be edited- then if you changed player, all that would be lost.

    Basically this, I suggest, is not worth pursuing except in very specific cases should there be a real need.

    Considering the impact of upgrading, changes to installed program context menu entries should not be affected. Changes to Windows default entries- if that's even feasible, which I doubt, as I believe the text isn't in the registry, would be restored to default.
     
    dalchina, Jun 13, 2024
    #2
  3. Add or Remove Start Context menu items

    Nyima,

    I was not asking about adding and removing regular app items to the start menu, but rather adding or removing items from the Context Menu (Win+X). Specifically, I would like to add the Devices and Printers item to the list.

    Thank you for the response.
     
    Crazy IT Dude, Jun 13, 2024
    #3
  4. how to show context menu items only when holding shift

    Create Shortcut on context menu

    If you press Shift key while right clicking file or folder the Send to context menu will list lot more locations for you to send the selected item.
     
    FreeBooter, Jun 13, 2024
    #4
Thema:

how to show context menu items only when holding shift

Loading...
  1. how to show context menu items only when holding shift - Similar Threads - show context menu

  2. how to show context menu items only when holding shift

    in Windows 10 Gaming
    how to show context menu items only when holding shift: i have some context menu items that i dont want to remove only show them when i hold shift.i leanred that i can do this by setting the registry at key `HKEY_CLASSES_ROOT\[file extension]\shell\[item name]\Extended` to "".it worked but when i try it on `HKEY_CLASSES_ROOT\[file...
  3. Personalize context menu item not working

    in Windows 10 Customization
    Personalize context menu item not working: Hello. This weird thing has been happening where if I right-click on the desktop and select "Personalize", I get this error:It appears some program has overwritten the action for the context item, and I can't figure out how to change it back. Not even scouring the Internet...
  4. Missing items in context menu

    in Windows 10 Customization
    Missing items in context menu: I've noticed that when ever I right click on my Desktop: no longer have nvidia control panel as an option Files: no winrar options like add to archive Certain games: no locale emulator -> run in Japanese There's most likely other stuff missing from context menu too I just...
  5. Adding items to the New context menu.

    in Windows 10 Customization
    Adding items to the New context menu.: I have been trying to get a .php file in the new context menu with no luck. Even without the template file, it still does not work. Does anyone have any idea on how to do this? I have followed several procedures and none of them work. Windows 10 Pro RTM x64 V.2004 165692
  6. Word Context Menu Item Missing

    in Microsoft Office and 365
    Word Context Menu Item Missing: Hello I am having a problem related to the above topic. My menu entry for the Word Document is missing from the context menu. The registry key is there, but the menu entry is not. I am using the Office 365 x64 version. [img] I already wrote here but did not arrive at a...
  7. Adding an item to the new context menu.

    in Windows 10 Customization
    Adding an item to the new context menu.: I am looking for a way to add a new item to the new context menu. The item in question is a .php file, with an associated template file. I've been tinkering around with the registry trying to get it to work, but nothing seems to be working. All the old methods no longer...
  8. Unwanted Context menu item

    in Windows 10 Support
    Unwanted Context menu item: Hello to everybody! I would like some help with a Context menu item that I can't get rid of. Since I tried an application (Master PDF Editor 5), the item ''Open with Master PDF Editor 5'' has been added to the Context menu. When I right click on a pdf file, I see this item...
  9. Modify Title of Context Menu Item

    in Windows 10 Support
    Modify Title of Context Menu Item: I have customized my context menus a bit, so I am familiar with some aspects (registry locations, apps to do that), but I have one hope to modify the title of existing context menu items. I would like to simply shorten some titles to make the right-click context menu...
  10. Arranging Context Menu Items.

    in Windows 10 Customization
    Arranging Context Menu Items.: I spent yesterday fiddling with my context menu (Right-Click Menu). I downloaded and installed nearly a dozen different apps/programs. I settled on a couple and went to work adding commands. Here's the problem: Once the items show up in the Context/Right Click menu, there's...