Windows 10: Task Scheduler Trigger not working.

Discus and support Task Scheduler Trigger not working. in Windows 10 Software and Apps to solve the problem; I am scheduling some jobs to get the reports from Citrix using PowerShell command. In Task scheduler server we have all required PowerShell Module Task... Discussion in 'Windows 10 Software and Apps' started by Vivekanand Karanandi, Feb 22, 2023.

  1. Task Scheduler Trigger not working.


    I am scheduling some jobs to get the reports from Citrix using PowerShell command. In Task scheduler server we have all required PowerShell Module Task run when I execute manually without any issue. When I set time in trigger it wont execute and not history available for that. In event task scheduler if I run manually I get all events related to the job but when I set it trigger no events are generating. Server OS : 2016

    :)
     
    Vivekanand Karanandi, Feb 22, 2023
    #1

  2. Task Scheduler: task gets triggered by event but does not start

    I know a thing or two about the Task Scheduer but so far I am unable to wrap my mind around your problem. Here is why:

    • I do not recognise the screen snapshot your posted. What is it?
    • What event is supposed to trigger the scheduled task?
    • What is the scheduled task supposed to run?
    • You write "there is the initial event 108 showing the event getting triggered". How can an event trigger another event?
    • Do time-triggered tasks work reliably?
     
    Frederik Long, Feb 22, 2023
    #2
  3. Wim Spaak Win User
    Windows Task Scheduler does not trigger a task, after a PC-restart during the day

    Hi Jarius,



    Thank you for your reply.

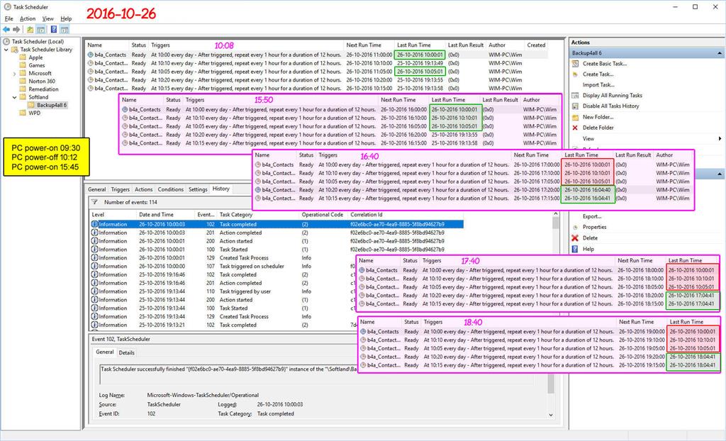
    • On October 25, 2016, I checked the Windows Task Scheduler settings, according to your advice.
    • The next morning I powered-on my PC at 09:30 and made a screendump of the Task Scheduler at 10:08.

      At that time 2 of my 5 scheduled backup task were triggered conform schedule and the according backups were carried out correctly (see the green framed surfaces in the 10:08 window below)
    • I powered-off my PC at 10:12 and powered it on again at 15:45.


    Task Scheduler Trigger not working. ec2f4458-2467-4cd3-b485-49a57dde937b.jpg


    • At 15:50 I made a sreendump of the Task Scheduler window, where was indicated that 3 backup tasks were carried out correctly in the past at about 10:00 (see the green framed surfaces in the 15:50 window in the picture above).
    • At 16:40 I made a screendump again. Now the backup task that were triggered after the first power-on at about 10:00, now were not triggered anymore (the red framed surfaces in the 16:40 window) and the backup task that were not triggered during the first
      power-on, were now triggered correctly at about 16:00 (the green framed surfaces in the 16:40 window).
    • I also made screendumps again at 17:40 and 18:40. In both cases the backup tasks triggered during the first power-on at 9:30 were not triggered anymore and the backup tasks that were not triggered during the first power-on were correctly triggered with
      the scheduled 1 hour interval.


    My conclusion:

    • If my PC is powered-on before the first scheduled backup task, all backup job triggers are carried out conform schedule.
    • After a PC restart the previously triggered backup task are not triggered anymore during the rest of the day.
    • Only backup tasks that were not triggered before the PC restart, are triggered correctly after the PC restart.
    • A manual run of a backup task always result in a correct backup task trigger.


    This must be a bug in the Windows Task Scheduler.



    I hope you will find a solution for this problem.



    Best regards, Wim
     
    Wim Spaak, Feb 22, 2023
    #3
  4. Nikhar_K Win User

    Task Scheduler Trigger not working.

    Trigger Task Scheduler by connection and disconnection of a wireless headphone

    Hi Paul,



    Thank you for writing to Microsoft Community Forums.



    We understand that you want to trigger a task in Task Scheduler when you connect headphone to your PC.



    We would suggest you to try the steps mentioned below and see if that helps:



    1. Connect the headphone to the computer. Now, press
      Windows key + X, and select Device Manager.
    2. Expand Bluetooth, right click on the
      headphone and select Properties.
    3. Click on Events tab, you will find 2 events.
    4. Click on the Device started event and click on
      View All Events.
    5. An Event Manager window will open, click on
      Attach Task To This Event on the lower right hand side.
    6. This should provide you the options to create a new task. Select the Actions for the program to be run based on the trigger.


    Let us know how it goes.



    Regards,

    Nikhar Khare

    Microsoft Community - Moderator
     
    Nikhar_K, Feb 22, 2023
    #4
Thema:

Task Scheduler Trigger not working.

Loading...
  1. Task Scheduler Trigger not working. - Similar Threads - Task Scheduler Trigger

  2. Task Scheduler is not triggering

    in Windows 10 Gaming
    Task Scheduler is not triggering: As usual having problems with sheduled tasks.- The task is running on Windows 11- it runs with higher privileges. Admin user with password- it should triggers every minute. The "next run time" is correct but it doesn't trigger. The history is enabled but doesn't giving any...
  3. Task Scheduler is not triggering

    in Windows 10 Software and Apps
    Task Scheduler is not triggering: As usual having problems with sheduled tasks.- The task is running on Windows 11- it runs with higher privileges. Admin user with password- it should triggers every minute. The "next run time" is correct but it doesn't trigger. The history is enabled but doesn't giving any...
  4. Task Scheduler Trigger not working.

    in Windows 10 Gaming
    Task Scheduler Trigger not working.: I am scheduling some jobs to get the reports from Citrix using PowerShell command. In Task scheduler server we have all required PowerShell Module Task run when I execute manually without any issue. When I set time in trigger it wont execute and not history available for...
  5. task scheduler trigger time

    in Windows 10 Gaming
    task scheduler trigger time: the trigger time cannot be set with a PM. I use 12 hour time format and want a task to run at 7pm and there is no way to add pm or use 24 hour formatAny ideas would be appreciated...
  6. task scheduler trigger time

    in Windows 10 Software and Apps
    task scheduler trigger time: the trigger time cannot be set with a PM. I use 12 hour time format and want a task to run at 7pm and there is no way to add pm or use 24 hour formatAny ideas would be appreciated...
  7. Task Scheduler Task Not Triggering

    in Windows 10 BSOD Crashes and Debugging
    Task Scheduler Task Not Triggering: hi, any reason any task i create is not triggered at the time i set under one-time triggers? i've already tried a windows fresh install, new user account, dism, sfc, moving file to C: drive, checking to see if task scheduler service is set to automatic, checking and...
  8. Task Scheduler Not Working, Task With One Time Trigger Not Triggering At Specified Time

    in Windows 10 BSOD Crashes and Debugging
    Task Scheduler Not Working, Task With One Time Trigger Not Triggering At Specified Time: hey everyone. any reason why a task i create does not run or trigger at the specified time? im running windows 10 20h2 with sleep settings set to never.i have made a test task that runs a batch file one liner: shutdown -h have tried just shutdown as well on a one time...
  9. Task scheduler screenshot trigger?

    in Windows 10 Ask Insider
    Task scheduler screenshot trigger?: So what event would you use for windows task scheduler if your trying to make it so everytime I take a rectangle screenshot with the snipping tool it automatically saves it to a folder? submitted by /u/Pacman042 [link] [comments]...
  10. Task Scheduler - trigger not working properly

    in Windows 10 BSOD Crashes and Debugging
    Task Scheduler - trigger not working properly: Hi, I've been trying to create a scheduled task using the "at log on" Any user type and this appears to only trigger if I log out and log back in the user once Windows has already loaded. However, after a clean Windows restart/shutdown cycle, the event will not trigger at...