Windows 10: Tasks in Windows Scheduler suddenly stopped working and cannot be triggered manually

Discus and support Tasks in Windows Scheduler suddenly stopped working and cannot be triggered manually in Windows 10 Network and Sharing to solve the problem; I have a lot of automated tasks on Windows Scheduler that run locally stored batch files. Recently these tasks have stopped working and cannot be... Discussion in 'Windows 10 Network and Sharing' started by yishen kuik, May 20, 2024.

  1. Tasks in Windows Scheduler suddenly stopped working and cannot be triggered manually


    I have a lot of automated tasks on Windows Scheduler that run locally stored batch files. Recently these tasks have stopped working and cannot be triggered manually. However the batch files themselves can be run. I also noticed that I have green check marks on my folders, including the one where my batch files are stored. Is this a related problem with addressing?If so how do I turn off online sync for my folders

    :)
     
    yishen kuik, May 20, 2024
    #1

  2. Task Scheduler Trigger not working.

    I am scheduling some jobs to get the reports from Citrix using PowerShell command.

    In Task scheduler server we have all required PowerShell Module

    Task run when I execute manually without any issue.

    When I set time in trigger it wont execute and not history available for that.

    In event task scheduler if I run manually I get all events related to the job but when I set it trigger no events are generating.

    Server OS : 2016
     
    Vivekanand Karanandi, May 20, 2024
    #2
  3. Fcis_M Win User
    Task scheduler On Idle task not triggered Windows 7

    Windows 10: I've just tested on windows 10 and set the task idle time to be 5 mins, but it
    still triggered after 4 mins only, I've manually timed it 3 times and always triggers after 4 mins not 5 mins, any idea why?

    Windows 7: Isn't the task triggered because Windows 7 does not admire the 4 minute idle timer as
    according to Microsoft Windows 7 checks if the system is idle every 15 minutes? if so then shouldn't it work if the task idle time is set to 20 mins for example?

    UPDATE : I just tested it and manually timed it twice on my Windows 7 machine and it always triggers after 15 mins of Idle time even if I am setting the Idle task to 20 mins. Also my
    application doesn't start although the task is triggered but instead of my application running a screensaver starts running although I am setting screensaver to off on my machine. Any explanations or advice please?

    WMI suggestion: Could you advise with the steps step by step to follow to do you WMI suggestion
    please?
     
    Fcis_M, May 20, 2024
    #3
  4. Wim Spaak Win User

    Tasks in Windows Scheduler suddenly stopped working and cannot be triggered manually

    Windows Task Scheduler does not trigger a task, after a PC-restart during the day

    Hi Jarius,



    Thank you for your reply.

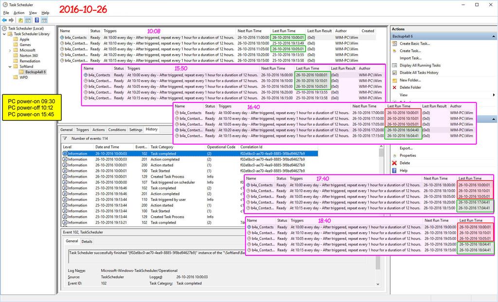
    • On October 25, 2016, I checked the Windows Task Scheduler settings, according to your advice.
    • The next morning I powered-on my PC at 09:30 and made a screendump of the Task Scheduler at 10:08.

      At that time 2 of my 5 scheduled backup task were triggered conform schedule and the according backups were carried out correctly (see the green framed surfaces in the 10:08 window below)
    • I powered-off my PC at 10:12 and powered it on again at 15:45.


    Tasks in Windows Scheduler suddenly stopped working and cannot be triggered manually ec2f4458-2467-4cd3-b485-49a57dde937b.jpg


    • At 15:50 I made a sreendump of the Task Scheduler window, where was indicated that 3 backup tasks were carried out correctly in the past at about 10:00 (see the green framed surfaces in the 15:50 window in the picture above).
    • At 16:40 I made a screendump again. Now the backup task that were triggered after the first power-on at about 10:00, now were not triggered anymore (the red framed surfaces in the 16:40 window) and the backup task that were not triggered during the first
      power-on, were now triggered correctly at about 16:00 (the green framed surfaces in the 16:40 window).
    • I also made screendumps again at 17:40 and 18:40. In both cases the backup tasks triggered during the first power-on at 9:30 were not triggered anymore and the backup tasks that were not triggered during the first power-on were correctly triggered with
      the scheduled 1 hour interval.


    My conclusion:

    • If my PC is powered-on before the first scheduled backup task, all backup job triggers are carried out conform schedule.
    • After a PC restart the previously triggered backup task are not triggered anymore during the rest of the day.
    • Only backup tasks that were not triggered before the PC restart, are triggered correctly after the PC restart.
    • A manual run of a backup task always result in a correct backup task trigger.


    This must be a bug in the Windows Task Scheduler.



    I hope you will find a solution for this problem.



    Best regards, Wim
     
    Wim Spaak, May 20, 2024
    #4
Thema:

Tasks in Windows Scheduler suddenly stopped working and cannot be triggered manually

Loading...
  1. Tasks in Windows Scheduler suddenly stopped working and cannot be triggered manually - Similar Threads - Tasks Scheduler suddenly

  2. Tasks in Windows Scheduler suddenly stopped working and cannot be triggered manually

    in Windows 10 Gaming
    Tasks in Windows Scheduler suddenly stopped working and cannot be triggered manually: I have a lot of automated tasks on Windows Scheduler that run locally stored batch files. Recently these tasks have stopped working and cannot be triggered manually. However the batch files themselves can be run. I also noticed that I have green check marks on my folders,...
  3. Tasks in Windows Scheduler suddenly stopped working and cannot be triggered manually

    in Windows 10 Software and Apps
    Tasks in Windows Scheduler suddenly stopped working and cannot be triggered manually: I have a lot of automated tasks on Windows Scheduler that run locally stored batch files. Recently these tasks have stopped working and cannot be triggered manually. However the batch files themselves can be run. I also noticed that I have green check marks on my folders,...
  4. Task Scheduler is not triggering

    in Windows 10 Gaming
    Task Scheduler is not triggering: As usual having problems with sheduled tasks.- The task is running on Windows 11- it runs with higher privileges. Admin user with password- it should triggers every minute. The "next run time" is correct but it doesn't trigger. The history is enabled but doesn't giving any...
  5. Task Scheduler is not triggering

    in Windows 10 Software and Apps
    Task Scheduler is not triggering: As usual having problems with sheduled tasks.- The task is running on Windows 11- it runs with higher privileges. Admin user with password- it should triggers every minute. The "next run time" is correct but it doesn't trigger. The history is enabled but doesn't giving any...
  6. Task Scheduler Trigger not working.

    in Windows 10 Gaming
    Task Scheduler Trigger not working.: I am scheduling some jobs to get the reports from Citrix using PowerShell command. In Task scheduler server we have all required PowerShell Module Task run when I execute manually without any issue. When I set time in trigger it wont execute and not history available for...
  7. Task Scheduler Trigger not working.

    in Windows 10 Software and Apps
    Task Scheduler Trigger not working.: I am scheduling some jobs to get the reports from Citrix using PowerShell command. In Task scheduler server we have all required PowerShell Module Task run when I execute manually without any issue. When I set time in trigger it wont execute and not history available for...
  8. Task Scheduler Task Not Triggering

    in Windows 10 BSOD Crashes and Debugging
    Task Scheduler Task Not Triggering: hi, any reason any task i create is not triggered at the time i set under one-time triggers? i've already tried a windows fresh install, new user account, dism, sfc, moving file to C: drive, checking to see if task scheduler service is set to automatic, checking and...
  9. Task Scheduler Not Working, Task With One Time Trigger Not Triggering At Specified Time

    in Windows 10 BSOD Crashes and Debugging
    Task Scheduler Not Working, Task With One Time Trigger Not Triggering At Specified Time: hey everyone. any reason why a task i create does not run or trigger at the specified time? im running windows 10 20h2 with sleep settings set to never.i have made a test task that runs a batch file one liner: shutdown -h have tried just shutdown as well on a one time...
  10. Task Scheduler - trigger not working properly

    in Windows 10 BSOD Crashes and Debugging
    Task Scheduler - trigger not working properly: Hi, I've been trying to create a scheduled task using the "at log on" Any user type and this appears to only trigger if I log out and log back in the user once Windows has already loaded. However, after a clean Windows restart/shutdown cycle, the event will not trigger at...