Windows 10: What is the BlueStacksHelper "after triggered, repeat every 06:00:00 indefinitely" task in...

Discus and support What is the BlueStacksHelper "after triggered, repeat every 06:00:00 indefinitely" task in... in Windows 10 Ask Insider to solve the problem; submitted by /u/login84 [link] [comments] https://www.reddit.com/r/Windows10/comments/gsqap7/what_is_the_bluestackshelper_after_triggered/ Discussion in 'Windows 10 Ask Insider' started by /u/login84, May 29, 2020.

  1. What is the BlueStacksHelper "after triggered, repeat every 06:00:00 indefinitely" task in...

    /u/login84, May 29, 2020
    #1
  2. AaronJF Win User

    Custom build PC turns itself on after 24 hours of being off

    Thanks for the suggestion. I am looking at Task Scheduler and am not sure what trigger to look for. I have multiple tasks that have a trigger of "After triggered, repeat every 1.00:00:00 indefinitely". I wonder if that is what could be causing this.

    The tasks that have that trigger are:

    MapsUpdateTask at 12:00 AM on 10/21/2014 - After triggered, repeat every 1.00:00:00 indefinitely set to run next on 8/16/2016 1:44:30 AM;

    Microsoft Compatibility Appraiser At 3:00 AM on 9/1/2008 - After triggered, repeat every 1.00:00:00 indefinitely set to run next on 8/16/2016 4:44:07 AM;

    RegisterDevicePeriodic24 At 6:00 AM on 1/1/2015 - After triggered, repeat every 1.00:00:00 indefinitely set to run next on 8/16/2016 9:38:31 AM;

    I turned my computer off between 3:40 AM and 4:00 AM on 8/15/16 and turned it back on between 4:10 PM and 4:30 PM the same day. The computer will turn on at exactly 24 hours of being off, regardless of when I turn it off.

    If you think any of these tasks are causing this please let me know what I need to do to stop them.
     
    AaronJF, May 29, 2020
    #2
  3. (SOLVED) Anniversary Update (Version 1607 Build14393) Breaks Task Scheduler

    I've discovered the issue.

    All the affected tasks were set to start at some point early in the morning, and repeat every minute.

    If you create a task that starts earlier in the day than the current time (the time when you are creating the task), and set it to repeat every minute, it will not run until your first start time of the next day.

    For example, if the current time is 04:05:00 PM and I create a task to run at 12:00:00 AM every day, and repeat every minute, task scheduler will say that the next time the job will run will be 04:06:00 PM, as expected, but the job will not run at 04:06:00
    PM. It will not begin running until 12:00:00 AM the next day.

    However, if the current time is 04:05:00 PM and I create a task to run at 04:06:00 PM every day, and repeat every minute, task scheduler will say that the next time the job will run will be 04:06:00 PM, as expected, and the job will run at 04:06:00 PM, and
    repeat every minute after that.

    So, if you need tasks to start at 12:00:00 AM every day, everything is fine if you're willing to wait until the next day for your tasks to begin functioning. But that's not expected behavior, and is not always an option.

    This is a bug - task scheduler has never behaved in this manner in any previous version of Windows, at least as far back as Windows 7.
     
    jd_ms_0315, May 29, 2020
    #3
  4. Wim Spaak Win User

    What is the BlueStacksHelper "after triggered, repeat every 06:00:00 indefinitely" task in...

    Windows Task Scheduler does not trigger a task, after a PC-restart during the day

    Hi Jarius,



    Thank you for your reply.

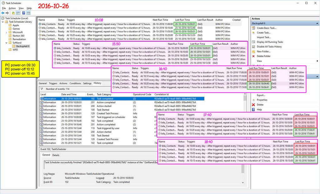
    • On October 25, 2016, I checked the Windows Task Scheduler settings, according to your advice.
    • The next morning I powered-on my PC at 09:30 and made a screendump of the Task Scheduler at 10:08.

      At that time 2 of my 5 scheduled backup task were triggered conform schedule and the according backups were carried out correctly (see the green framed surfaces in the 10:08 window below)
    • I powered-off my PC at 10:12 and powered it on again at 15:45.


    What is the BlueStacksHelper "after triggered, repeat every 06:00:00 indefinitely" task in... ec2f4458-2467-4cd3-b485-49a57dde937b.jpg


    • At 15:50 I made a sreendump of the Task Scheduler window, where was indicated that 3 backup tasks were carried out correctly in the past at about 10:00 (see the green framed surfaces in the 15:50 window in the picture above).
    • At 16:40 I made a screendump again. Now the backup task that were triggered after the first power-on at about 10:00, now were not triggered anymore (the red framed surfaces in the 16:40 window) and the backup task that were not triggered during the first
      power-on, were now triggered correctly at about 16:00 (the green framed surfaces in the 16:40 window).
    • I also made screendumps again at 17:40 and 18:40. In both cases the backup tasks triggered during the first power-on at 9:30 were not triggered anymore and the backup tasks that were not triggered during the first power-on were correctly triggered with
      the scheduled 1 hour interval.


    My conclusion:

    • If my PC is powered-on before the first scheduled backup task, all backup job triggers are carried out conform schedule.
    • After a PC restart the previously triggered backup task are not triggered anymore during the rest of the day.
    • Only backup tasks that were not triggered before the PC restart, are triggered correctly after the PC restart.
    • A manual run of a backup task always result in a correct backup task trigger.


    This must be a bug in the Windows Task Scheduler.



    I hope you will find a solution for this problem.



    Best regards, Wim
     
    Wim Spaak, May 29, 2020
    #4
Thema:

What is the BlueStacksHelper "after triggered, repeat every 06:00:00 indefinitely" task in...

Loading...
  1. What is the BlueStacksHelper "after triggered, repeat every 06:00:00 indefinitely" task in... - Similar Threads - BlueStacksHelper triggered repeat

  2. My windows loses focus on running application every 00:00

    in Windows 10 Gaming
    My windows loses focus on running application every 00:00: So, I've been having this problem recently and every single time it happens, it is always exactly at 00:00 when the day changes.I can't really find anything that causes this to happen. Below is the windows version detailsEdition Windows 10 Pro Version 22H2 Installed on...
  3. My windows loses focus on running application every 00:00

    in Windows 10 Software and Apps
    My windows loses focus on running application every 00:00: So, I've been having this problem recently and every single time it happens, it is always exactly at 00:00 when the day changes.I can't really find anything that causes this to happen. Below is the windows version detailsEdition Windows 10 Pro Version 22H2 Installed on...
  4. My windows loses focus on running application every 00:00

    in Windows 10 BSOD Crashes and Debugging
    My windows loses focus on running application every 00:00: So, I've been having this problem recently and every single time it happens, it is always exactly at 00:00 when the day changes.I can't really find anything that causes this to happen. Below is the windows version detailsEdition Windows 10 Pro Version 22H2 Installed on...
  5. Games crash/close every hour. 5:00, 6:00, 7:00, etc PM

    in Windows 10 Gaming
    Games crash/close every hour. 5:00, 6:00, 7:00, etc PM: Games crash/close every hour. 5:00, 6:00, 7:00, etc PMEvery time I play a game, whether it is from Epic, Steam, Ubisoft, etc, the game just closes every hour. It's frustrating because whenever I'm mid-game and I'm focused, I check the time and it's XX:59, and at that point...
  6. Games crash/close every hour. 5:00, 6:00, 7:00, etc PM

    in Windows 10 Software and Apps
    Games crash/close every hour. 5:00, 6:00, 7:00, etc PM: Games crash/close every hour. 5:00, 6:00, 7:00, etc PMEvery time I play a game, whether it is from Epic, Steam, Ubisoft, etc, the game just closes every hour. It's frustrating because whenever I'm mid-game and I'm focused, I check the time and it's XX:59, and at that point...
  7. 00

    in Windows 10 Network and Sharing
    00: This is picture of Folder with my files . Why I can't open files signed with X ? https://answers.microsoft.com/en-us/windows/forum/all/00/74ecf6ad-1c4e-4af1-ab1b-02932442bcae
  8. What is UTC offset / time zone for London UTC +00:00 or UTC +01:00 ?

    in Windows 10 Customization
    What is UTC offset / time zone for London UTC +00:00 or UTC +01:00 ?: My Windows 10 is configured to show that London is located in UTC +00:00 time zone where Google says that London is actually in UTC +01:00 time zone,Today is 27.08.2019 17:17 local time. According to Windows, current offset is 0 therefore it is 27.08.2019 17:17 UTC...
  9. What is UTC time zone for London UTC +00:00 or UTC +01:00 ?

    in Windows 10 Customization
    What is UTC time zone for London UTC +00:00 or UTC +01:00 ?: My Windows 10 is configured to show that London is located in UTC +00:00 time zone where Google says that London is actually in UTC +01:00 time zone,Today is 27.08.2019 17:17 local time. According to Windows, current offset is 0 therefore it is 27.08.2019 17:17 UTC...
  10. My application minimizes at 00:00 every day

    in Windows 10 Ask Insider
    My application minimizes at 00:00 every day: Usually I'm playing some games at night and every time the clock gets to 0:00 every thing minimizes and the app exits fullscreen It's especially annoying because in some online games the anti-cheat system acts and gives me the loss Anyone knows how to fix it? submitted by...